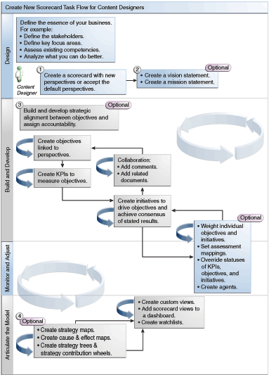
Mivel az Oracle Scorecard és Strategy Management a scorecard objektumok széles választékát biztosítja saját scorecard felépítéséhez, útmutatásul a folyamat általános menetét és ennek ismertetését adjuk meg.
Javasolt, hogy a folyamat menetének minden egyes feladatát pontosan végrehajtsa. Az ábra grafikusan szemlélteti a scorecardok előállításához szükséges valamennyi feldolgozás folyamatát.

Mutatószámrendszer létrehozásához végezze el az alábbi feladatokat.
Hozzon létre egy új mutatószámrendszert, amely azokat a mutatószámrendszer-objektumokat tartalmazza, amelyek segítségével a vállalati stratégiáját kívánja ábrázolni, értékelni, bemutatni és elemezni (például: célkitűzések, kezdeményezések, perspektívák stb.). A további tudnivalókat lásd: Scorecardok létrehozása.
Scorecard létrehozásakor elfogadhatja a négy alapértelmezett nézőpontot (lásd: A kiegyensúlyozott scorecard meghatározása), vagy saját nézőpontokat hozhat létre. A nézőpontok azokat a kulcsfontosságú üzleti hatásköröket jelentik (például kutatás/fejlesztési vagy pénzügyi), amelyek segítségével összehangolhatja a kezdeményezéseket és a célkitűzéseket. A további tudnivalókat lásd: A nézőpontok meghatározása és Egyéni nézőpontok létrehozása.
Definiálja azokat a jövőképeket és küldetéseket, amelyek a vállalati irányelveket olyan átfogó stratégiai témákká és tervekké alakítják, amelyeket később célkitűzések létrehozásával alátámaszthat. A további tudnivalókat lásd: A jövőképek meghatározása Jövőképek definiálása A küldetés-kijelentés meghatározása és Küldetések definiálása.
Hozza létre és rendezze el a teljes szervezetére vagy egy osztályra vonatkozó célkitűzéseket (célok és kívánt eredmények) a stratégia és a célkitűzések közötti okozati viszony kialakításához. Ez magában foglalja azoknak a KPI mutatóknak a hozzárendelését is, amelyek a célkitűzések előrehaladását és teljesítményét mérik. Jegyezze meg, hogy a Stratégia ablaktáblában szereplő legmagasabb szintű célkitűzés (vagyis a gyökér célkitűzés) a felmérés alatt álló entitást (a teljes szervezetet vagy egy osztályt) jelképez. A további tudnivalókat lásd: A célkitűzések meghatározása és Célkitűzések létrehozása.
Hozza létre azokat a fő teljesítménymutatókat (KPI), amelyek a legfontosabb üzleti adatokat gyűjtik össze (például termékértékesítés), és határozza meg a KPI célértékeket, a céltartományokat és a műveleteket. A további tudnivalókat lásd: A fő teljesítménymutatók (KPI) meghatározása és Fő teljesítménymutatók létrehozása.
Hozza létre azokat a KPI figyelőlistákat, amelyekkel a KPI mutatókat kívánja figyelemmel kísérni. A további tudnivalókat lásd: A KPI-figyelőlisták fogalma.
Hozza létre és rendezze el a célkitűzéseknek megfelelő kezdeményezéseket. KPI mutatókat is hozzárendelhet a kezdeményezésekhez. A további tudnivalókat lásd: A kezdeményezések meghatározása és Kezdeményezések létrehozása.
Használjon (jegyzetnek is nevezett) megjegyzéseket magyarázó szövegként társítva a KPI mutatók, célkitűzések vagy kezdeményezek értékeihez, adott dimenzió-értékkészlet esetében. A további tudnivalókat lásd: Tudnivalók a megjegyzésekről.
Finomítsa és rendezze újra a célkitűzéseket és a kezdeményezéseket:
Súlyozza az egyes célkitűzéseket és kezdeményezéseket, és határozza meg, hogyan hatnak az értékelés alatt álló entitás összes teljesítményére. A további tudnivalókat lásd: A kezdeményezés vagy a célkitűzés teljesítményértékelésének ismertetése és Súlyozás hozzárendelése alárendelt célkitűzésekhez, kezdeményezésekhez és fő teljesítménymutatókhoz.
Hozzon létre értékelési leképezéseket. A további tudnivalókat lásd: Előrejelző értékelés leképezéseinek definiálása scorecardokhoz.
Ha szükséges, bírálja felül a KPI mutatók, kezdeményezések és célkitűzések állapotát. A további tudnivalókat lásd: Állapot felülírásával kapcsolatos műveletek.
Hozzon létre ügynököket a KPI mutatókból. (Az ügynökök lehetővé teszik az üzleti folyamatok automatizálását.) A további tudnivalókat lásd: Ügynökök létrehozása fő teljesítménymutatókból.
Stratégiatérképek, ok-okozati térképek, a fő teljesítménymutató közreműködési kerékdiagramja és stratégiafák segítségével ábrázolja a célkitűzések közötti összefüggéseket, és állítsa össze a modelleket.
A további tudnivalókat lásd: A stratégiatérkép meghatározása Stratégiatérképek létrehozása Az ok-okozati térképek meghatározása Ok-okozati térképek létrehozása Tudnivalók a fő teljesítménymutató közreműködési kerékdiagramjairól A stratégiafa meghatározása and Stratégiafák létrehozása.
Hozzon létre egyéni nézeteket a stratégia további finomításához, amely segíti az üzleti vállalkozás lényegének megragadását. A további tudnivalókat lásd: Az egyéni nézetek meghatározása és Egyéni nézetek létrehozása.
Hozzon létre nézeteket a mutatószámrendszerben az intelligens figyelőlisták létrehozásával megadott feltételek alapján. A további tudnivalókat lásd: Az intelligens figyelőlisták bemutatása és Intelligens figyelőlisták létrehozása.
Adjon mutatószámrendszer nézeteket az irányítópultokhoz. A további tudnivalókat lásd: Scorecard objektumainak hozzáadása irányítópultokhoz.