Da Oracle Scorecard and Strategy Management eine Vielzahl an Scorecard-Objekten bereitstellt, mit denen Sie Scorecards erstellen können, erhalten Sie einen allgemeinen Prozessablauf und eine Beschreibung zur Anleitung.
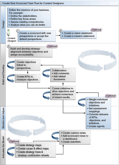
Es wird empfohlen, dass Sie jede Aufgabe im Prozessablauf der Reihe nach ausführen. In der Abbildung wird eine grafische Darstellung des Gesamtprozessflusses zum Erstellen einer Scorecard dargestellt.

Gehen Sie wie folgt vor, um eine Scorecard zu erstellen.
Erstellen Sie eine neue Scorecard, die die Scorecard-Objekte enthält, mit denen Sie Ihre Unternehmensstrategie darstellen, auswerten, vorstellen und analysieren möchten, wie Zielsetzungen, Initiativen, Perspektiven usw. Weitere Informationen finden Sie unter Scorecards erstellen.
Wenn Sie eine Scorecard erstellen, können Sie die vier Standardperspektiven akzeptieren (siehe Was ist eine Balanced Scorecard?) oder Ihre eigenen Perspektiven erstellen. Perspektiven stellen die Hauptgeschäftskompetenzen (Beispiel: Finanzen oder Forschung und Entwicklung) dar, mit denen Sie Initiativen und Zielsetzungen ausrichten können. Weitere Informationen finden Sie unter Was sind Perspektiven? und Benutzerdefinierte Perspektiven erstellen.
Definieren Sie die Aufgaben und Visionen, mit denen die Unternehmensausrichtung in allumfassende strategische Leitmotive übertragen wird, die Sie später durch die Erstellung von Zielsetzungen unterstützen. Weitere Informationen finden Sie unter Was sind Visionsanweisungen? Visionsanweisungen definieren Was sind Missionserklärungen? und Unternehmenszweck definieren.
Erstellen und arrangieren Sie die Zielsetzungen (Ziele oder gewünschte Ergebnisse) für die gesamte Organisation oder eine bestimmte Abteilung, um eine strategische Ausrichtung oder Kausalität zwischen Zielsetzungen zu entwickeln. Dazu gehört die Zuweisung der KPIs, mit denen der Fortschritt und die Performance der Ziele gemessen werden. Beachten Sie, dass das Ziel der obersten Ebene (also das Root-Ziel) im Bereich "Strategie" die Entity (die gesamte Organisation oder eine bestimmte Abteilung) repräsentiert, für die Sie das Scorecarding ausführen. Weitere Informationen finden Sie unter Was sind Zielsetzungen? und Zielsetzungen erstellen.
Erstellen Sie die KPIs, mit denen Kerngeschäftsdaten gesammelt werden (z. B. Produktvertrieb), und geben Sie die KPI-Ziele, -Zielbereiche und -Aktionen an. Weitere Informationen finden Sie unter Was sind Key Performance-Indikatoren (KPIs)? und KPIs erstellen.
Erstellen Sie die KPI-Überwachungslisten, mit den die KPIs überwacht werden sollen. Weitere Informationen finden Sie unter Was sind KPI-Überwachungslisten?.
Erstellen und arrangieren Sie die Initiativen, die zum Erreichen der Ziele erforderlich sind. Sie können Initiativen auch KPIs zuweisen. Weitere Informationen finden Sie unter Was sind Initiativen? und Initiativen erstellen.
Verwenden Sie Kommentare (auch Anmerkungen genannt), um erläuternden Text mit den Werten von KPIs, Zielen oder Initiativen für eine bestimmte Gruppe von Dimensionswerten zu verknüpfen. Weitere Informationen finden Sie unter Informationen zu Kommentaren.
Verfeinern und wiederholen Sie Zielsetzungen und Initiativen:
Weisen Sie einzelnen Ziele und Initiativen Gewichtungen zu, um anzugeben, wie diese sich auf die Gesamtperformance der Entity auswirken, für die das Scorecarding durchgeführt wird. Weitere Informationen finden Sie unter Bewertung der Initiativen- oder Zielperformance und Untergeordneten Zielsetzungen, Initiativen und KPIs Gewichte zuweisen.
Legen Sie Testzuordnungen fest. Weitere Informationen finden Sie unter Testzuordnungen für Scorecards festlegen.
Setzen Sie bei Bedarf den Status von KPIs, Initiativen und Zielen außer Kraft. Weitere Informationen finden Sie unter Mit Statusüberschreibungen arbeiten.
Erstellen Sie Agents aus KPIs. (Mit Agents können Sie die Geschäftsprozesse automatisieren.) Weitere Informationen finden Sie unter Agents aus KPIs erstellen.
Stellen Sie Beziehungen zwischen Zielsetzungen dar, und gliedern Sie Modelle mit Strategiekarten, Ursache-/Wirkungszuordnungen, KPI-Beitragsrädern und Strategiebäumen.
Weitere Informationen finden Sie unter Was sind Strategiekarten? Strategiekarten erstellen Was sind Ursachen-/Wirkungszuordnungen? Ursachen-/Wirkungszuordnungen erstellen Info zu KPI-Beitragsraddiagrammen Was sind Strategiebäume? und Strategiebäume erstellen.
Erstellen Sie benutzerdefinierte Ansichten, um Ihre Strategie weiter zu verfeinern und die Grundlagen Ihres Unternehmens besser zu erfassen. Weitere Informationen finden Sie unter Was sind benutzerdefinierte Ansichten? und Benutzerdefinierte Ansichten erstellen.
Erstellen Sie Ansichten in einer Scorecard basierend auf den Kriterien, die Sie durch das Erstellen von Smart-Überwachungslisten angeben. Weitere Informationen finden Sie unter Was sind Smart-Überwachungslisten? und Smart-Watchlists erstellen.
Fügen Sie Scorecard-Ansichten zu Dashboards hinzu. Weitere Informationen finden Sie unter Scorecard-Objekte zu Dashboards hinzufügen.