Oracle Scorecard and Strategy Management는 스코어카드를 작성하기 위한 다양한 스코어카드 객체를 제공하므로 사용자를 위한 전반적인 프로세스 플로우 및 설명이 제공됩니다.
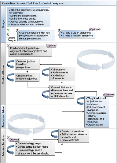
각 작업은 순서대로 프로세스 플로우에 따라 수행하는 것이 좋습니다. 그림은 스코어카드 생성을 위한 전체 프로세스 플로우의 그래픽 표현을 나타냅니다.

스코어카드를 생성하려면 다음 작업을 수행하십시오.
회사 전략을 표시, 평가, 제시 및 분석하기 위해 선택하는 스코어카드 객체(예: 목표, 시책, 관심 사항 등)를 포함할 스코어카드를 새로 생성합니다. 자세한 내용은 스코어카드 생성를 참조하십시오.
스코어카드를 생성할 때는 네 가지 기본 관심 사항을 수락하거나(Balanced Scorecard란? 참조) 고유한 관심 사항을 생성할 수 있습니다. 관심 사항은 시책과 목표를 조정하는 데 사용할 수 있는 주요 비즈니스 역량(예: 연구 개발 또는 재무)을 나타냅니다. 자세한 내용은 관심 사항이란? 및 사용자 정의 관심 사항 생성을 참조하십시오.
비전 및 미션 선언문을 정의합니다. 이 선언문은 나중에 사용자가 목표를 생성하여 지원할 수 있도록 회사 방침을 최상위 전략적 테마 및 추진 분야로 전환합니다. 자세한 내용은 비전 선언문이란?, 비전 선언문 정의, 미션 선언문이란? 및 미션 선언문 정의를 참조하십시오.
조직 전체 또는 부서에서 목표 간 전략 조정 또는 인과 관계를 개발하기 위해 목표(목표(goal) 또는 원하는 결과)를 생성하고 준비합니다. 여기에는 목표의 진행 상황과 성과를 측정하는 KPI를 지정하는 것이 포함됩니다. [전략] 창의 최상위 목표(즉, 루트 목표)는 스코어카드를 생성할 엔티티(전체 조직 또는 부서)를 나타냅니다. 자세한 내용은 목표란? 및 목표 생성을 참조하십시오.
핵심 비즈니스 데이터(예: 제품 판매량)를 수집하는 KPI를 생성하고 KPI 대상, 대상 범위 및 작업을 지정합니다. 자세한 내용은 KPI(주요 성과 지표)란? 및 KPI 생성을 참조하십시오.
KPI를 모니터링하는 데 사용할 KPI 감시 목록을 생성합니다. 자세한 내용은 KPI 감시 목록이란?를 참조하십시오.
목표를 충족하는 데 필요한 시책을 생성하고 준비합니다. 시책에 KPI를 지정할 수도 있습니다. 자세한 내용은 시책이란? 및 시책 생성을 참조하십시오.
설명(주석이라고도 함)을 사용하여 설명 텍스트를 특정 차원 값 집합의 KPI, 목표 또는 시책 값과 연관시킵니다. 자세한 내용은 설명 정보를 참조하십시오.
목표 및 시책 세분화 및 재반복:
개별 목표와 시책에 가중치를 설정하여 스코어카드를 생성할 엔티티의 전반적인 성과에 이들이 어떠한 영향을 미치는지 지정합니다. 자세한 내용은 시책 또는 목표 성과 평가 이해 및 하위 목표, 시책 및 KPI에 가중치 지정을 참조하십시오.
평가 매핑을 설정합니다. 자세한 내용은 스코어카드에 대한 평가 매핑 정의를 참조하십시오.
해당하는 경우 KPI, 시책 및 목표의 상태를 무효화합니다. 자세한 내용은 상태 무효화 작업를 참조하십시오.
KPI에서 에이전트를 생성합니다. 에이전트를 통해 비즈니스 프로세스를 자동으로 수행할 수 있습니다. 자세한 내용은 KPI에서 에이전트 생성를 참조하십시오.
목표 간 관계를 기술하고 전략 맵, 원인 및 결과 맵, KPI 기여 휠 및 전략 트리를 사용하여 모델을 명확하게 보여줍니다.
자세한 내용은 전략 맵이란? 전략 맵 생성 원인 및 결과 맵이란? 원인 및 결과 맵 생성 KPI 기여 휠 다이어그램 정보 전략 트리란? 및 전략 트리 생성을 참조하십시오.
비즈니스 핵심을 포착하는 데 도움이 될 수 있도록 전략을 더욱 세분화하려면 사용자 정의 뷰를 생성합니다. 자세한 내용은 사용자 정의 뷰란? 및 사용자 정의 뷰 생성을 참조하십시오.
스마트 감시 목록을 생성하여 지정한 조건을 기반으로 스코어카드로 뷰를 생성합니다. 자세한 내용은 스마트 감시 목록이란? 및 스마트 감시 목록 생성을 참조하십시오.
대시보드에 스코어카드 뷰를 추가합니다. 자세한 내용은 스코어카드 객체를 대시보드에 추가를 참조하십시오.