Como o Oracle Scorecard and Strategy Management fornece uma variedade de objetos de scorecard com os quais é possível comprar seu scorecard, um fluxo e uma descrição do processo geral são fornecidos para orientá-lo.
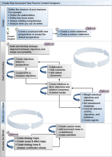
É recomendável que você execute cada tarefa dentro do fluxo de processos na ordem. A ilustração mostra uma representação gráfica do fluxo do processo geral para criar um scorecard.

Para criar um scorecard, execute as tarefas a seguir.
Crie um novo scorecard para conter os objetos de scorecard que escolher para representar, avaliar, apresentar e analisar sua estratégia corporativa, como objetivos, iniciativas, perspectivas e assim por diante. Consulte Criando Scorecards para obter informações adicionais.
Ao criar um scorecard, é possível aceitar as quatro perspectivas padrão (consulte O Que é um Balanced Scorecard?) ou você poderá criar suas próprias perspectivas. Perspectivas representam suas principais competências de negócios (por exemplo, Pesquisa e Desenvolvimento ou Finanças) que você pode usar para alinhar iniciativas e objetivos. Consulte O que São Perspectivas? e Criando Perspectivas Personalizadas para obter informações adicionais.
Defina as instruções de visão e de missão da sua empresa, o que se traduz diretamente em temas estratégicos e estímulos globais que você posteriormente apoia com a criação de objetivos. Consulte O Que São Instruções de Visão? Definindo Instruções de Visão O Que São Instruções de Missão? e Definindo Instruções de Missão para obter informações adicionais.
Crie e organize objetivos (metas e resultados desejados) para toda sua organização ou para que um departamento desenvolva um alinhamento ou casualidade estratégica entre os objetivos. Isso inclui a designação dos KPIs que medem o progresso e o desempenho de objetivos. Observe que o objetivo de nível superior (ou seja, o objetivo-raiz) no painel Estratégia representa a entidade (toda a sua organização ou um departamento) à qual você está atribuindo scorecard. Consulte O que São Objetivos? e Criando Objetivos para obter informações adicionais.
Crie os KPIs que coletam os principais dados de negócios (Vendas do Produto, por exemplo) e especifique alvos de KPI, faixas de alvos e ações. Consulte O Que São Indicadores-Chave de Desempenho (KPIs)? e Criando KPIs para obter informações adicionais.
Crie as listas de controle de KPI que você deseja usar para monitorar KPIs. Consulte O Que São Listas de Controle de KPIs? para obter informações adicionais.
Crie e organize as iniciativas necessárias para atingir os objetivos. Também é possível designar KPIs às iniciativas. Consulte O que São Iniciativas? e Criando Iniciativas para obter informações adicionais.
Use os comentários (também conhecidos como anotações) para associar texto explicativo aos valores de KPIs, objetivos ou iniciativas para um conjunto específico de valores de dimensão. Consulte Sobre Comentários para obter informações adicionais.
Refine e reitere objetivos e iniciativas:
Atribua peso a objetivos e iniciativas individuais para especificar como eles afetam o desempenho geral da entidade à qual você está atribuindo scorecards. Consulte Noções Básicas sobre Avaliação de Desempenho da Iniciativa ou do Objetivo e Designando Pesos a Objetivos, Iniciativas e KPIs-filhos para obter informações adicionais.
Defina mapeamentos de avaliação. Consulte Definindo Mapeamentos de Avaliação para Scorecards para obter informações adicionais.
Se for o caso, substitua o status de KPIs, iniciativas e objetivos. Consulte Trabalhando com Substituições de Status para obter informações adicionais.
Crie agentes de KPIs. (Os agentes permitem automatizar seus processos de negócios.). Consulte Criando Agentes de KPIs para obter informações adicionais.
Descreva relacionamentos entre modelos objetivos e articulados usando mapas de estratégia, mapas de causa e efeito, diagramas circulares de contribuição de KPI e árvores de estratégia.
Consulte O Que São Mapas de Estratégia? Criando Mapas de Estratégia O Que São Mapas de Causa e Efeito? Criando Mapas de Causa e Efeito Sobre Diagramas Circulares de Contribuição de KPI O Que São Árvores de Estratégia? e Criando Árvores de Estratégia para obter informações adicionais.
Crie views personalizadas para refinar ainda mais sua estratégia para ajudar a capturar a essência do seu negócio. Consulte O Que São Views Personalizadas? e Criando Views Personalizadas para obter informações adicionais.
Criar views em um scorecard com base nos critérios que você especifica ao criar listas de controle inteligentes. Consulte O Que São Listas de Controle Inteligentes? e Criando Listas de Controle Inteligentes para obter informações adicionais.
Adicionar views de scorecard a painéis. Consulte Adicionando Objetos de Scorecard a Painéis para obter informações adicionais.