تقدم Oracle Scorecard and Strategy Management قدرًا وافرًا من كائنات بطاقة تسجيل النقاط يمكن معها إنشاء بطاقة تسجيل نقاط، يتم توفير سير عمليات إجمالي ووصف بغرض التوجيه.
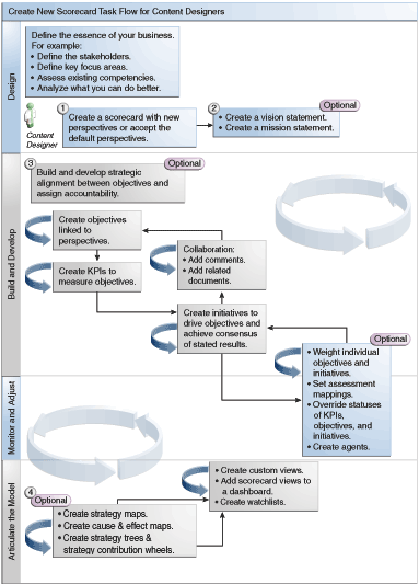
يُنصح بتنفيذ كل مهمة ضمن سير العمليات بالترتيب. يعرض الشكل التوضيحي تمثيلاً رسوميًا لسير العملية الإجمالي لإنشاء بطاقة تسجيل نقاط.

لتكوين بطاقة تسجيل نقاط، يجب تنفيذ المهام التالية.
قم بتكوين بطاقة تسجيل نقاط جديدة بحيث تتضمن كائنات بطاقة تسجيل النقاط التي تختارها لتمثيل إستراتيجية شركتك وتقييمها وتقديمها وتحليلها، مثل الأهداف والمبادرات والمنظورات، وما إلى ذلك. يرجى الاطلاع على تكوين بطاقات تسجيل النقاط لمعرفة المزيد من المعلومات.
عند تكوين بطاقة تسجيل نقاط، يمكنك قبول المنظورات الأربعة الافتراضية (يرجى الاطلاع على ما المقصود ببطاقة تسجيل النقاط المتوازنة?) أو يمكنك تكوين منظوراتك الخاصة. تمثل المنظورات مناطق الكفاءة الرئيسية في العمل (الكفاءة المالية أو البحث والتطوير، على سبيل المثال) التي يمكنك استخدامها لضبط المبادرات والأهداف. يرجى الاطلاع على ما المقصود بالمنظورات؟ وتكوين منظورات مخصصة للحصول على مزيد من المعلومات.
عرّف بيانات الرؤية والمهمة التي تترجم توجه شركتك إلى ملامح لإستراتيجية بعدية المدى وتحركات تقوم بدعمها لاحقًا من خلال تكوين الأهداف. يرجى الاطلاع على ما المقصود ببيانات الرؤية؟ تعريف بيانات الرؤية ما هي بيانات الرسالة؟ وتعريف بيانات الرسالة للحصول على مزيد من المعلومات.
قم بتكوين وترتيب الأهداف (المقاصد أو النتائج المطلوبة) لمؤسستك بأكملها أو لقسم لإيجاد توجه إستراتيجي أو علاقة سببية بين الأهداف. يتضمن ذلك تعيين مؤشرات الأداء الرئيسية التي تقيس تقدم الأهداف وأداءها. لاحظ أن هدف المستوى الأعلى (وهو الهدف الأولي) في جزء الإستراتيجية يمثل الكيان (المؤسسة بأكملها أو قسم بها) الذي تضعه في بطاقة تسجيل النقاط. يرجى الاطلاع على ما المقصود بالأهداف؟ وتكوين أهداف للحصول على مزيد من المعلومات.
قم بتكوين مؤشرات الأداء الرئيسية التي تجمع بيانات العمل الأساسية (مبيعات المنتجات، على سبيل المثال) وتحديد أهداف مؤشر الأداء الرئيسي والنطاقات المستهدفة والإجراءات. يرجى الاطلاع على ما المقصود بمؤشرات الأداء الرئيسية؟ وتكوين مؤشرات الأداء الرئيسية للحصول على مزيد من المعلومات.
قم بتكوين قوائم مراقبة مؤشرات الأداء الرئيسية التي تريد استخدامها لمراقبة المؤشرات. يرجى الاطلاع على ما هي قوائم مراقبة مؤشرات الأداء الرئيسية? لمعرفة المزيد من المعلومات.
قم بتكوين وترتيب المبادرات المطلوبة للتوافق مع الأهداف. كما يمكنك تعيين مؤشرات أداء رئيسية لمبادرات. يرجى الاطلاع على ما المقصود بالمبادرات؟ وتكوين المبادرات للحصول على مزيد من المعلومات.
استخدم التعليقات (تعرف أيضًا باسم تعليقات توضيحية) لإقران نص توضيحي بقيم مؤشرات الأداء الرئيسية أو الأهداف أو المبادرات لمجموعة معينة من قيم الأبعاد. يرجى الاطلاع على حول التعليقات لمعرفة المزيد من المعلومات.
تنقيح الأهداف والمبادرات وتكرارها:
حدد أهمية ووزن الأهداف والمبادرات الفردية لتحديد مدى تأثيرها على الأداء الشامل للكيان الذي تضيفه إلى بطاقة تسجيل النقاط. يرجى الاطلاع على فهم تقييم أداء المبادرة أو الهدف وتعيين الأوزان للأهداف والمبادرات ومؤشرات الأداء الرئيسية الفرعية للحصول على مزيد من المعلومات.
قم بتعيين تخطيطات التقييم. يرجى الاطلاع على تعريف تخطيطات التقييم لبطاقات تسجيل النقاط لمعرفة المزيد من المعلومات.
إذا كان مناسبًا، تجاوز حالة مؤشرات الأداء الرئيسية والمبادرات والأهداف. يرجى الاطلاع على التعامل مع تجاوزات الحالة لمعرفة المزيد من المعلومات.
قم بتكوين وكلاء من مؤشرات الأداء الرئيسية. (يتيح لك الوكلاء تشغيل عمليات عملك بشكل تلقائي). يرجى الاطلاع على تكوين الوكلاء من مؤشرات الأداء الرئيسية لمعرفة المزيد من المعلومات.
إيضاح العلاقات بين الأهداف والنماذج البارزة باستخدام مخططات الإستراتيجية ومخططات السبب والتأثير وعجلات مساهمة مؤشرات الأداء الرئيسية وشبكات الإستراتيجية.
يرجى الاطلاع على ما المقصود بتخطيطات الإستراتيجية؟ وتكوين مخططات الإستراتيجية وما المقصود بمخططات السبب والتأثير؟ وتكوين مخططات السبب والتأثير وحول الرسومات التخطيطية لعجلة مساهمة مؤشر الأداء الرئيسي وما المقصود بشبكات الإستراتيجية؟ وتكوين شبكات الإستراتيجية للحصول على مزيد من المعلومات.
قم بتكوين طرق عرض مخصصة لمزيد من التنقيح للإستراتيجية وللمساعدة في فهم جوهر عملك بصورة أدق. يرجى الاطلاع على ما المقصود بطرق العرض المخصصة؟ وتكوين طرق العرض المخصصة للحصول على مزيد من المعلومات.
لتكوين طرق عرض في بطاقة تسجيل نقاط اعتمادًا على المعايير التي تقوم بتحديدها من خلال إنشاء قوائم مراقبة ذكية. يرجى الاطلاع على ما هي قوائم المراقبة الذكية؟ وتكوين قوائم المراقبة الذكية للحصول على مزيد من المعلومات.
أضف طرق عرض بطاقة تسجيل نقاط إلى لوحات معلومات. يرجى الاطلاع على إضافة كائنات بطاقة تسجيل نقاط إلى لوحات المعلومات لمعرفة المزيد من المعلومات.