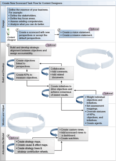
Puesto que Cuadro de Mando y Gestión de Estrategia de Oracle proporciona varios objetos de cuadro de mando con los que crear el cuadro de mando, se proporciona un flujo de proceso y descripción generales para guiarle.
Se recomienda realizar cada tarea del flujo de proceso en orden. En la ilustración se muestra una representación gráfica del flujo de proceso general para crear un cuadro de mando.

Para crear un cuadro de mando, debe realizar las siguientes tareas.
Cree un nuevo cuadro de mando que contenga los objetos del cuadro de mando que ha elegido para representar, evaluar, presentar y analizar su estrategia corporativa, por ejemplo, objetivos, iniciativas, perspectivas, etc. Consulte Creación de Cuadros de Mando para obtener más información.
Al crear un cuadro de mando, puede aceptar las cuatro perspectivas por defecto (consulte Definición de Balanced Scorecard) o puede crear sus propias perspectivas. Las perspectivas representan las competencias de negocio clave (por ejemplo, finanzas o investigación y desarrollo) que puede utilizar para alinear iniciativas y objetivos. Consulte ¿Qué Son las Perspectivas? y Creación de Perspectivas Personalizadas para obtener más información.
Defina las sentencias de misión y visión que convierten la dirección corporativa en temas e impulsos estratégicos globales que posteriormente reforzará con la creación de objetivos. Consulte ¿Qué Son las Sentencias de Visión?, Definición de Declaraciones de Visión, ¿Qué Son las Declaraciones de Misión? y Definición de Declaraciones de Misión para obtener información adicional.
Cree y organice los objetivos (metas o resultados deseados) de toda la organización o de un departamento para desarrollar una alineación estratégica o causalidad entre objetivos. Esto incluye la asignación de los KPI que miden el progreso y el rendimiento de los objetivos. Tenga en cuenta que el objetivo de nivel superior (es decir, el objetivo raíz) del panel Estrategia representa la entidad (la organización completa o un departamento) para la que realiza el cuadro de mando. Consulte Definición de Objetivos y Creación de Objetivos para obtener información adicional.
Cree KPI que recopilen los principales datos de negocio (ventas de productos, por ejemplo) y especifique los objetivos de KPI, los rangos de destino y las acciones. Consulte ¿Qué Son los Indicadores Clave de Rendimiento (KPI)? y Creación de KPI para obtener información adicional.
Cree las listas de comprobación de KPI que desee utilizar para supervisar los KPI. Consulte Definición de Listas de Comprobaciones de KPI para obtener más información.
Cree y organice las iniciativas necesarias para cumplir los objetivos. También puede asignar KPI a las iniciativas. Consulte ¿Qué Son las Iniciativas? y Creación de Iniciativas para obtener información adicional.
Utilice comentarios (también denominados anotaciones) para asociar texto explicativo a los valores de KPI, objetivos o iniciativas para un juego específico de valores de dimensión. Consulte Acerca de los Comentarios para obtener más información.
Acote y reitere los objetivos y las iniciativas:
Pondere los objetivos y las iniciativas individuales para especificar de qué manera impactan en el rendimiento global de la entidad para la que realizará el cuadro de mando. Consulte Descripción de la Evaluación de Rendimiento de Iniciativas u Objetivos y Asignación de Medias Ponderadas a Objetivos, Iniciativas y KPI Secundarios para obtener información adicional.
Defina asignaciones de evaluación. Consulte Definición de Asignaciones de Evaluaciones para Cuadros de Mando para obtener más información.
Si corresponde, sustituya el estado de KPI, iniciativas y objetivos. Consulte Trabajar con Sustituciones de Estados para obtener más información.
Cree agentes a partir de los KPI. (Los agentes permiten automatizar los procesos de negocio). Consulte Creación de Agentes a partir de los KPI para obtener más información.
Represente las relaciones entre objetivos y articule modelos mediante mapas estratégicos, mapas de causa y efecto, ruedas de contribución de KPI y árboles estratégicos.
Consulte Definición de Mapas Estratégicos, Creación de Mapas Estratégicos, Definición de Mapas de Causa y Efecto, Creación de Mapas de Causa y Efecto, Acerca de los Diagramas de Ruedas de Contribución de KPI, ¿Qué Son los Árboles Estratégicos? y Creación de Árboles Estratégicos para obtener información adicional.
Cree vistas personalizadas para acotar más la estrategia para ayudar a captura la esencia de su negocio. Consulte Definición de Vistas Personalizadas y Creación de Vistas Personalizadas para obtener información adicional.
Cree vistas en un cuadro de mando de acuerdo con los criterios que se especifiquen al crear las listas de comprobaciones de Smart. Consulte Definición de Listas de Comprobaciones de Smart y Creación de Listas de Comprobaciones de Smart para obtener información adicional.
Agregue vistas de cuadro de mando a los paneles de control. Consulte Adición de Objetos de Cuadro de Mando a Paneles de Control para obtener más información.