由于 Oracle 记分卡和策略管理为您提供了丰富的记分卡对象以用于构建记分卡,因此这里提供了完整的流程和全面的说明以便可以指导您完成相应的操作。
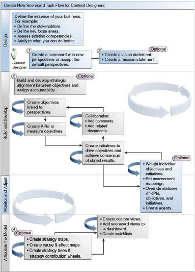
建议您按顺序执行流程中的每个任务。该插图以图形表示形式显示了构建记分卡的完整流程。

要创建记分卡,需要执行以下任务。
创建新记分卡,用于包含您选择表示、评估、呈现和分析公司策略的记分卡对象,例如目标、计划、视角等等。有关其他信息,请参阅创建记分卡。
定义远景陈述和任务陈述,这些陈述将您的公司方向表达为您以后会通过创建目标支持的总体战略主题和要旨。有关其他信息,请参阅什么是愿景陈述?、定义愿景陈述、什么是任务陈述?和定义任务陈述。
为您的整个组织或一个部门创建和安排目标 (目标或所需结果),以形成目标之间的策略一致性或因果关系。这包括分配用于度量目标进度和性能的 KPI。请注意,“策略”窗格中的顶级目标 (即,根目标) 表示您要设置记分卡的实体 (您的整个组织或一个部门)。有关其他信息,请参阅什么是目标?和创建目标。
创建用于收集核心业务数据 (例如,产品销售额) 的 KPI,并指定 KPI 目标、目标范围和操作。有关其他信息,请参阅什么是关键性能指标 (KPI)?和创建 KPI。
创建要用于监视 KPI 的 KPI 监视列表。有关其他信息,请参阅什么是 KPI 监视列表?
使用注释 (也称为注解) 将说明性文本与特定维值集的 KPI、目标或计划的值关联。有关其他信息,请参阅关于注释。
细化并重申目标和计划:
为单个目标和计划分配权重,以便指定记分卡实体对整体性能的影响。有关其他信息,请参阅了解计划或目标性能评估和向子目标、计划和 KPI 分配权重。
设置评估映射。有关其他信息,请参阅为记分卡定义评估映射。
如果适用,则覆盖 KPI、计划和目标的状态。有关其他信息,请参阅使用状态覆盖。
根据 KPI 创建代理。(使用代理可以自动执行业务流程。)有关其他信息,请参阅根据 KPI 创建代理。
使用策略映射、因果映射、KPI 贡献轮图和策略树描述目标之间的关系并清楚地阐明模型。
有关其他信息,请参阅什么是策略映射?、创建策略映射、什么是因果映射?、创建因果映射、关于 KPI 贡献轮图表、什么是策略树?和创建策略树。
根据通过创建智能监视列表指定的标准,在记分卡中创建视图。有关其他信息,请参阅什么是智能监视列表?和创建智能监视列表。
将记分卡视图添加到仪表盘。有关其他信息,请参阅将记分卡对象添加到仪表盘。