Stratégies pour l'administration réseau dans Oracle® Solaris 11.2

Quitter la vue de l'impression

Mis à jour : Septembre 2014
 
 

Administration réseau par domaine fonctionnel

Les fonctionnalités de l'administration du réseau d'Oracle Solaris ont été mises au point pour répondre aux besoins spécifiques de la mise en réseau en offrant une prise en charge des domaines fonctionnels suivants : haute disponibilité, virtualisation du réseau, performance, gestion des ressources, sécurité et stockage. Le fait de savoir qui prend en charge de l'activité fonctionnelle d'une fonctionnalité spécifique qui vous sont utiles pour les stratégies de l'évaluation pour mettre en oeuvre des stratégies ou de mise en réseau sur votre site.

Le tableau suivant décrit les divers éléments d'administration réseau sont pris en charge dans Oracle Solaris en fonction de la même zone fonctionnelle. Des informations sur l'interface d'administration sert à administrer la couche de fonctionnalité et le réseau auquel cette fonctionnalité est administré pile de protocoles, est également disponible.

Table 1-2  Fonctionnalités de mise en réseau par zone fonctionnelle
Caractéristiques
Zone fonctionnelle
Interface d'administration
Couche de pile de protocoles réseau
Groupements (DLMP et jonctions)
Haute disponibilité
remove-aggradd-aggrmodify-aggrdelete-aggrcreate-aggrdladm(,,,,)
L2

    Le pontage protocoles :

  • STP

  • TRILL

La haute disponibilité, de virtualisation réseau
show-bridgeremove-bridgeadd-bridgemodify-bridgedelete-bridgecreate-bridgedladm(,,,,,)
L2
DCB
Emplacement de stockage, performance
dladmlldpadm,
L2
Etherstubs
Virtualisation du réseau
show-etherstubdelete-etherstubcreate-etherstubdladm(,,)
L2
Le pontage virtuel d'extrémité
Virtualisation du réseau
dladm
L2
EVS
Virtualisation du réseau
dladmevsstatevsadm,,
Telles que L2, L3
Pare-feux
Security
Filtrage de paquets avec ipfipnat
L3, L4
Flux
Capacité d'observation, la gestion des ressources, sécurité
flowstatflowadm,
L2, L3, L4
ILB
Performance
remove-servershow-servergroupshow-serverdisable-serverenable-serverdelete-servergroupadd-servercreate-servergroupilbadm(,,,,,,,)
L3
IPMP
Haute disponibilité
ipadm (create-ipmp interface, delete-ipmp interface, add-ipmp interface, remove-ipmp interface
L3
Les tunnels IP
Connectivité IP
ipadmshow-iptundelete-iptunmodify-iptuncreate-iptundladm(,,,) ; (pour créer le) adresse IP sur le tunnel
Telles que L2, L3
LLDP
Réseau d'observabilité de virtualisation, un emplacement de stockage réseau
lldpadm
L2
Contrôle de congestion enfichable
Performance
ipadm set-prop property
L4
Routage
Connectivité IP
routeadmnetstatroute -p displayroute(;).
L3
Socket de filtrage
Security
soconfig (–F)
L4
VLAN
Virtualisation du réseau
show-vlandelete-vlanmodify-vlancreate-vlandladm(,,,)
L2
VNIs
Connectivité IP
delete-vnicreate-vniipadm(,)
L3
VNIC
Virtualisation du réseau
dladm (create-vnic, modify-vnic delete-vnic, show-vnic)
L2
VRRP
Haute disponibilité
vrrpadmdladm,
L3
VXLANs
Virtualisation du réseau
delete-vxlanshow-vxlancreate-vxlandladm(,,)
Telles que L2, L3

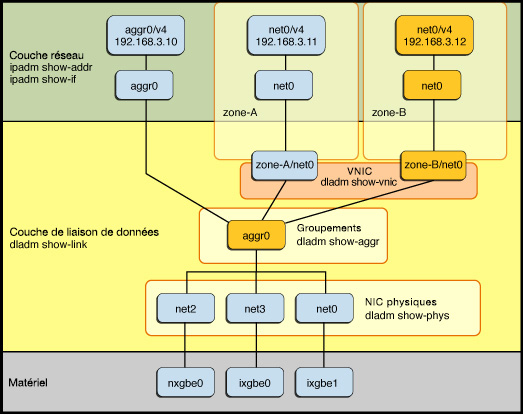
Souvent, vous obtenez un résutat optimal en combinant des fonctionnalités de mise en réseau. Par exemple, la figure suivante illustre la manière dont vous pouvez combiner plusieurs fonctions de gestion de réseau pour la haute disponibilité.

Figure 1-2  Utilisation conjointe de groupements et de cartes VNIC

image:Figure illustrant la procédure de combinaison d'un groupement avec des cartes d'interfaces réseau virtuelles et la configuration correspondante dans la pile de protocole réseau Oracle Solaris.

Dans la figure, plusieurs liaisons de données physiques (net0, net2 et net3) sont combinées en un seul groupement de liaisons (aggr0). La liaison de données de groupement IP est ensuite configurée directement dans la zone globale à partir de l'interface IP aggr0 et aggr0 et l'adresse IP, respectivement. Pour un autre exemple, reportez-vous à Combinaison de groupements avec VNIC pour assurer la haute disponibilité.

Vous pouvez également virtualiser le groupement de liaison de données en l'utilisant comme liaison sous-jacente pour les VNIC. Dans cette figure, deux cartes VNIC sont configurées et peuvent ensuite être associées à deux zones non globales. Les cartes VNIC cette configuration permet de tirer parti de tout échec survenant hautement disponible car les cartes d'interface réseau physiques du système de fichiers sous-jacent qui se produisent sont gérées automatiquement par la couche et sont transparentes groupement de liaisons aux zones.