Dans la mesure où Oracle Scorecard and Strategy Management vous offre une multitude d'objets grâce auxquels créer votre scorecard, vous disposez de la description et du flux complet du processus pour vous guider.
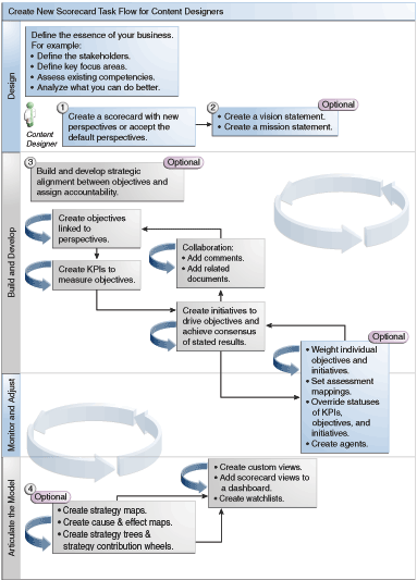
Il est recommandé d'exécuter chaque tâche du flux de processus dans l'ordre. L'illustration offre une représentation graphique de l'ensemble du flux de processus permettant de créer une scorecard.

Pour créer une scorecard, vous devez effectuer les tâches suivantes.
Créez une scorecard qui contiendra les objets de scorecard à représenter, évaluer, présenter et analyser votre stratégie d'entreprise, tels que les objectifs, les initiatives, les perspectives, etc. Pour plus d'informations, reportez-vous à Création de scorecards.
Lorsque vous créez une scorecard, vous pouvez accepter les quatre perspectives par défaut (reportez-vous à Balanced Scorecard : définition). Vous pouvez également créer vos propres perspectives. Les perspectives représentent les compétences commerciales clé (finances, ou recherche et développement, par exemple) à utiliser pour aligner les initiatives et les objectifs. Pour plus d'informations, reportez-vous à Qu'est-ce que les perspectives ? et Création de perspectives personnalisées.
Définissez les déclarations de mission et de vision qui transforment l'orientation de votre entreprise en idées et thèmes stratégiques globaux, que vous appuierez par la suite en créant des objectifs. Pour plus d'informations, reportez-vous à Qu'est-ce que les déclarations de vision ?, Définition des déclarations de vision, Que sont les déclarations de mission ? et Définition des déclarations de mission.
Créez et organisez les objectifs (ou les résultats souhaités) pour l'ensemble de l'entreprise ou pour un service afin de mettre au point un alignement stratégique ou une relation de cause à effet entre des objectifs. Cela inclut l'affectation des KPI qui évaluent la progression et les performances des objectifs. L'objectif le plus haut placé (c'est-à-dire l'objectif racine) dans le panneau Stratégie représente l'entité (l'intégralité de l'organisation ou un service) pour laquelle vous établissez des scorecards. Pour plus d'informations, reportez-vous à Qu'est-ce que les objectifs ? et Création d'objectifs.
Créez les indicateurs clés de performances (KPI) qui collectent les données d'activité principales (Ventes de produits, par exemple), puis spécifiez les cibles de KPI, les plages cible et les actions. Pour plus d'informations, reportez-vous à Que sont les indicateurs clés de performances (KPI) ? et Création de KPI.
Créez les listes de contrôle de KPI à utiliser pour surveiller les KPI. Pour plus d'informations, reportez-vous à Qu'est-ce que les listes de KPI à surveiller ?.
Créez et organisez les initiatives requises pour atteindre les objectifs. Vous pouvez également affecter des indicateurs clés de performances aux initiatives. Pour plus d'informations, reportez-vous à Qu'est-ce que les initiatives ? et Création d'initiatives.
Utilisez les commentaires (également appelés annotations) pour associer un texte explicatif aux valeurs des indicateurs clés de performances, des objectifs ou des initiatives pour un ensemble spécifique de valeurs de dimension. Pour plus d'informations, reportez-vous à A propos des commentaires.
Affinez et réitérez les objectifs et les initiatives :
Pondérez chaque objectif et initiative pour indiquer leur incidence sur les performances globales de l'entité pour laquelle vous établissez des scorecards. Pour plus d'informations, reportez-vous à Présentation de l'évaluation des performances des initiatives et des objectifs et Attribution d'une pondération aux KPI, aux initiatives et aux objectifs enfant.
Définissez des correspondances d'évaluation. Pour plus d'informations, reportez-vous à Définition des correspondances d'évaluation pour les scorecards.
Le cas échéant, remplacez le statut des indicateurs clés de performances, des initiatives et des objectifs. Pour plus d'informations, reportez-vous à Utilisation des remplacements de statut.
Créez des agents à partir des KPI. (Les agents vous permettent d'automatiser vos processus de travail.) Pour plus d'informations, reportez-vous à Création d'agents à partir des KPI.
Représentez les relations entre les objectifs et articulez les modèles à l'aide de cartes des stratégies, de cartes des causes et des effets, de diagrammes circulaires de contribution des KPI et d'arborescences des stratégies.
Pour plus d'informations, reportez-vous à Qu'est-ce que les cartes des stratégies ?, Création de cartes des stratégies, Carte des causes et des effets : définition, Création de cartes des causes et des effets, A propos des diagrammes circulaires de contribution de KPI, Arborescence des stratégies : définition et Création d'arborescences des stratégies.
Créez des vues personnalisées pour affiner davantage votre stratégie et capturer l'essence même de votre activité. Pour plus d'informations, reportez-vous à Qu'est-ce que les vues personnalisées ? et Création de vues personnalisées.
Créez des vues dans une scorecard en fonction des critères que vous spécifiez lors de la création des listes de contrôle intelligente. Pour plus d'informations, reportez-vous à Qu'est-ce que les listes de contrôle intelligentes ? et Création de listes de contrôle intelligentes.
Ajoutez des vues de scorecard aux tableaux de bord. Pour plus d'informations, reportez-vous à Ajout d'objets Scorecard aux tableaux de bord.