Oracle Scorecard and Strategy Management offre un'ampia gamma di oggetti con cui creare la propria scorecard. In questa sezione vengono illustrati il flusso e la descrizione del processo globale.
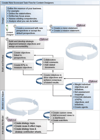
Si consiglia di eseguire ogni task all'interno del flusso del processo nell'ordine specificato. L'illustrazione mostra una rappresentazione grafica del flusso di processo generale per creare una scorecard.

Per creare una scorecard, eseguire i task riportati di seguito.
Creare una nuova scorecard che contenga gli oggetti di scorecard da rappresentare, valutare, presentare e analizzare la strategia aziendale, ad esempio obiettivi, iniziative, prospettive e così via. Per ulteriori informazioni, vedere Creazione di scorecard.
Quando si crea una scorecard, è possibile accettare le quattro prospettive predefinite (vedere Definizione di balanced scorecard) oppure è possibile crearne di proprie. Le prospettive rappresentano le competenze aziendali principali (ad esempio Finanziaria o Ricerca e sviluppo) che possono essere utilizzate per allineare iniziative e obiettivi. Per ulteriori informazioni, vedere Informazioni sulle prospettive e Creazione di prospettive personalizzate.
Definire le dichiarazioni di missione e visione che traducono l'orientamento aziendale in temi e ambizioni strategiche fondamentali a sostegno delle quali verranno successivamente creati gli obiettivi. Per ulteriori informazioni, vedere Informazioni sulle dichiarazioni di visione, Definizione delle dichiarazioni di visione, Informazioni sulle dichiarazioni di missione e Definizione delle dichiarazioni di missione.
Creare e disporre gli obiettivi (risultati desiderati) per l'intera organizzazione o per un reparto per sviluppare un allineamento strategico o una relazione di causalità tra obiettivi. È inclusa l'assegnazione degli indicatori KPI che misurano l'avanzamento e le prestazioni degli obiettivi. Tenere presente che l'obiettivo di livello superiore (ossia l'obiettivo radice) nel riquadro Strategia rappresenta l'entità (l'intera organizzazione o un reparto) che si sta inserendo in una scorecard. Per ulteriori informazioni, vedere Informazioni sugli obiettivi e Creazione degli obiettivi.
Creare i KPI che raccolgono i dati aziendali di base (Vendite del prodotto, ad esempio) e specificare destinazioni KPI, intervalli delle destinazioni e azioni. Per ulteriori informazioni, vedere Informazioni sugli indicatori di prestazioni chiave (KPI) e Creazione degli indicatori KPI.
Creare le liste di controllo KPI che si desidera utilizzare per monitorare gli indicatori KPI. Per ulteriori informazioni, vedere Informazioni sulle liste di controllo KPI.
Creare e disporre le iniziative necessarie per soddisfare gli obiettivi. È anche possibile assegnare gli indicatori KPI alle iniziative. Per ulteriori informazioni, vedere Informazioni sulle iniziative e Creazione delle iniziative.
Utilizzare i commenti (noti anche come annotazioni) per associare un testo esplicativo ai valori degli indicatori KPI, degli obiettivi o delle iniziative per un set specificato di valori delle dimensioni. Per ulteriori informazioni, vedere Informazioni sui commenti.
Rifinire e reiterare obiettivi e iniziative:
Ponderare singoli obiettivi e iniziative per specificare in che modo influiscono sulle prestazioni generali dell'entità che si sta inserendo nella scorecard. Per ulteriori informazioni, vedere Descrizione della valutazione delle prestazioni delle iniziative o degli obiettivi e Assegnazione della rilevanza agli obiettivi, alle iniziative e agli indicatori KPI figlio.
Impostare mapping di valutazione. Per ulteriori informazioni, vedere Definizione dei mapping di valutazione per le scorecard.
Se appropriato, sostituire lo stato di KPI, iniziative e obiettivi. Per ulteriori informazioni, vedere Utilizzo delle sostituzioni stato.
Creare agenti dagli indicatori KPI. Gli agenti consentono di automatizzare i business process. Per ulteriori informazioni, vedere Creazione degli agenti dagli indicatori KPI.
Descrivere le relazioni tra gli obiettivi ed elaborare modelli dettagliati mediante mappe strategia, mappe causa/effetto, grafici a ruota KPI e strutture strategia.
Per ulteriori informazioni, vedere Informazioni sulle mappe strategia, Creazione di mappe strategia, Informazioni sulle mappe causa/effetto, Creazione di mappe causa/effetto, Informazioni sui diagrammi di grafico a ruota KPI, Informazioni sulle strutture strategia e Creazione di strutture strategia.
Creare viste personalizzate per definire ulteriormente la strategia e facilitare la comprensione dell'essenza del proprio business. Per ulteriori informazioni, vedere Informazioni sulle viste personalizzate e Creazione di viste personalizzate.
Creare viste in una scorecard in base ai criteri specificati per la creazione delle liste di controllo intelligenti. Per ulteriori informazioni, vedere Informazioni sulle liste di controllo intelligenti e Creazione di liste di controllo intelligenti.
Aggiungere viste scorecard ai dashboard. Per ulteriori informazioni, vedere Aggiunta di oggetti di scorecard ai dashboard.